About Me
Currently pursuing a Double Degree Master of Science in CyberSecurity at the EIT Digital Master School, I am passionate about engineering secure and resilient digital systems. My solid foundation in software development and computer architecture, gained during my Bachelor's degree, provides me with a deep understanding of how systems are built—a crucial perspective for identifying and mitigating complex vulnerabilities.
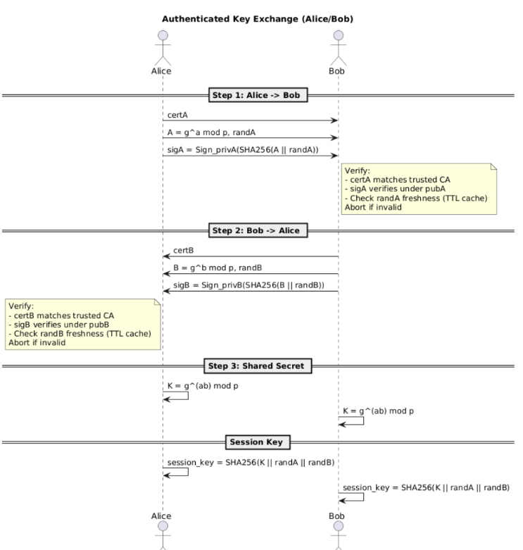
I am now specializing in advanced topics like ethical hacking, blockchain security, and quantum cryptography. I thrive in collaborative, hands-on environments and am eager to apply my skills to solve real-world security challenges and contribute to building a safer digital future.
Portfolio
Skills & Journey
Download Full CV (PDF)Bachelor of Science in Computer, Communication and Electronic Engineering
Università degli Studi di Trento | 🇮🇹 Trento, Italy
Focus on software development with a solid foundation in computer architecture, mathematics, and physics.
Internship in AI Provenance. Proof of learning and Blockchain
High Performance Climate Informatics Laboratory | 🇮🇹 Trento, Italy
- Contributed to Proof-of-Learning concepts analysis and implementation
- Studied and developed a new Proof of Learning methodology for Open Data Ecosystems based on Blockchain
- Implemented the new Open Data Proof of Learning in yProvML, a reliable provenance system for Machine Learning models
- Collaborated with researchers, MSc, and PhD students on development strategies and architecture design.
Double Degree Master of Science in CyberSecurity
EIT Digital Master School | 🇪🇺 Europe
Focus on practical skills in ethical hacking, blockchain technologies, and quantum cryptography combined with a general overview of the role that cybersecurity plays in creating a safe and inclusive digital society.
- 1st Year: Université de Rennes | 🇫🇷 Rennes, France
- 2nd Year: Turun Yliopisto | 🇫🇮 Turku, Finland
Certifications
Here some certification to prove and enforce my qualifications
IELTS English Certification
Issued by: International English Language Testing System | Issued on: March 08, 2025
Overall Band Score: 6.5, CEFR Level: B2
Test Report Form Number:
24IT521171ARCM010A
Fundamentals of Accelerated Computing with OpenACC
Issued by: NVIDIA Corporation | Issued on: December 18, 2024
Certification ID: UXnCAItJRLu7zNi7H7NYQQ
Show CredentialContact Me
Interested in working together or have any question? Feel free to reach out!
Email: mose.arcaro@gmail.com




